
Deno Deploy
— What’s new —
Made for all JavaScript
(Yes, all)
Has everything your project needs
A data layer built for simplicity
Seamlessly integrate with your production database, and get an isolated clone with every PR!
Or, provision a new connected database, like our simple managed KV store, Prisma, and more, right from the dashboard.
Postgres
Prisma

Deno KV
MySQL
Powerful developer tooling
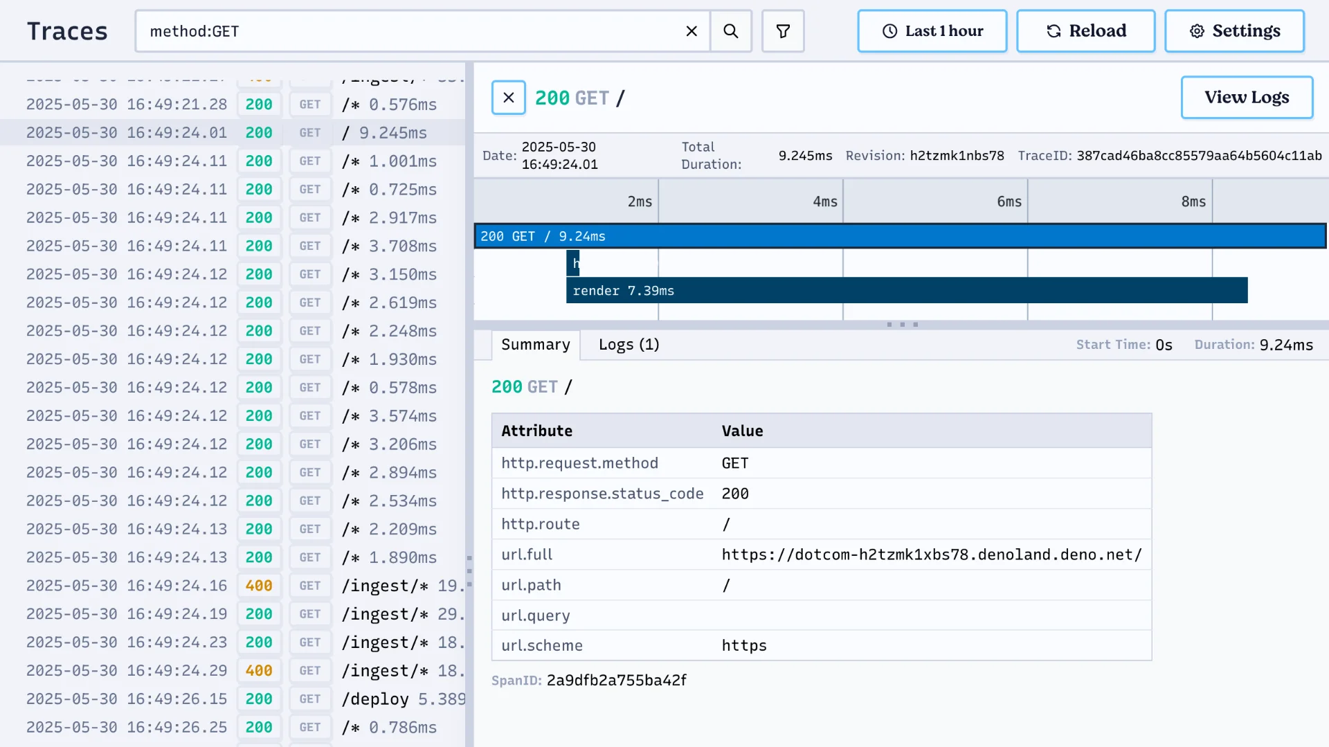
First-class telemetry with external sync
Deno Deploy is built on standard OpenTelemetry protocols, giving you auto-instrumented logs, traces, and metrics out of the box.
Explore through the Deno Deploy dashboard, or easily forward to your own observability platform.

$ deno task --tunnel devYou are connected tohttps://app--local.org.deno.netSend telemetry, use prod env vars,and more with tunneling!
Level-up local development with tunnels
Build, deploy, manage, and observe your apps locally from the command line.
Tunnels automatically send telemetry to your Deno Deploy dashboard, and pull down production env vars to use locally!
Build fast with playgrounds
Instantly spin up new projects right in the browser, complete with a live preview URL!
Add files, configure builds, and even set unique .env variables for each playground
— What’s improved —
A fast and flexible platform
Automatic deploys, builds, and previews

Collaboration, simplified
.env secrets without revealing their values, or even use them for local development.Built for builders
Faster cold starts
Elastic scalability
Runs on Deno
Deno DeployYour AWS/GCPdeploydManaged app configManaged, or self-hosted
Interested in self-hosting Deno Deploy?
Contact usDeno Deploy success stories
How Netlify used Deno Subhosting to build a successful edge functions product
How Slack used Deno to save months of engineering effort in launching their new platform
How Brazil's top ecommerce platform used Deno Subhosting to drive 5x faster page load speeds

Still trusted by the best